一、企業簡介
北京索為系統技術股份有限公司是國內工業技術軟件化理念的領導者,知識自動化技術的踐行者,致力于工業互聯網平臺建設、運營、服務,為制造業行業領先者提供以知識自動化為驅動的工業互聯網、工業安卓平臺及工業互聯網APP開發運營服務,是國內領先的工業互聯網APP賦能的工業互聯網平臺提供商。公司成立于2006年6月,注冊資本6156.7164萬元,總部位于北京,在雄安、上海、西安、杭州、武漢、成都等地設有分支機構。
自成立以來,索為系統始終堅持自主創新,其研發的中國自主的工業操作平臺SYSWARE,通過“知識自動化”手段,推動中國工業互聯網平臺的發展,持續幫助制造業企業,將基礎共性、行業通用及企業特有的工業技術、知識、經驗封裝成易操作、易推廣的工業互聯網APP,賦予知識工作者廣闊的創新與開拓的空間,提高企業研發與設計效能,助力企業智能化轉型。
在過去十余年,索為公司以知識自動化的理念,推進了工業技術軟件化在航空、航天、船舶、兵器、電子、核工業等國防軍工行業,和汽車、重型機械、動力裝備等高端裝備制造業的復雜產品研制設計、試驗制造及過程管理領域的落地,并在多個重大型號中進行了應用,取得顯著成效,為大規模推廣打下了良好基礎。
二、工業APP簡介
(一)、問題定位
隨著技術的進步,工程系統的復雜度呈指數級增加,系統一般都包含多個子系統,涉及多個學科專業。傳統的以文檔,畫圖為主的設計方式,存在以下問題:
1.基于文檔的設計方式,文字之間隱含的設計關聯性無法保證,設計、變更等協同無法實現,錯誤難以發現,給后期進一步的研制工作帶來潛在隱患。
2.需求與設計的追溯管理難以實現,因為需求覆蓋不到位而發生的設計缺陷很難避免。
3.基于文檔的設計方式缺少早期方案驗證手段,設計錯誤一般都在集成驗證階段發現,增加修改錯誤的時間和成本。
在機械、結構、電氣、電子、液壓、控制、軟件等專業設計階段已經具備比較成熟的模型但是缺少系統級模型,因此在系統研發過程中會面臨以下問題。
1.各專業模型缺少統一的輸入,碎片化嚴重,缺少模型一致性保證。
2.專業模型使用分散,無法在早期有效的聯合起來進行仿真驗證,建模的收益大打折扣。
Modelook基于國外先進的模型驅動工程(MDE)和基于模型的系統工程(MBSE)理論、方法和實踐成果為復雜工程系統(的系統級研發提供基于模型的建模仿真解決方案,用戶可以在系統設計階段基于SysML模型進行需求分析、架構設計、仿真分析,改變原有的基于文檔的設計范式,有效的提高系統研發效率。
(二)、創新點
Modelook作為國產自主可控的MBSE建模仿真軟件,對比國外同類軟件有如下創新點:
1.作為國產軟件,不只是軟件操作界面的中文化,更對SysML標準模型進行了中文翻譯,并且支持中英文切換,滿足不同用戶的使用需求,易用性強。
2.自主研發,相對于基于國外工具進行二次開發具備支持根據用戶需求深度定制的特點,不僅支持軟件功能的定制擴展,而且還支持模型的領域擴展及方法論定制等。
3.針對國內用戶的使用需求,提供模型庫建模機制,解決用戶的模型復用難題,減少重復“造輪子”,并通過模型復用降低了建模難度和工作量。
針對國內用戶的業務需求,集成常用的仿真工具接口(例如MATLAB、STK等),提供成熟易用的建模仿真工具鏈。
(三)、功能介紹
1.系統架構設計建模
Modelook支持以SysML元模型,及圖、表格、矩陣、關系圖等不同視圖方式對系統需求、功能、行為、架構、接口、參數等元素進行建模和展示。如下圖所示為SysML核心9類圖,是系統建模的最核心功能。

SysML圖
除上述SysML9類圖外,Modelook還支持以表格、矩陣及關系圖的等不同方式表達系統模型。例如表格,相較于圖的形式,表格的方式更適合管理和查看條目化的需求,同理,矩陣和關系圖各有其適合的應用場合。

需求條目管理

系統模型關聯關系矩陣

需求追溯關系地圖
2.領域模型擴展
Modelook支持基于概要文件及構造型機制針對不同領域的業務特點進行領域擴展,同時支持領域模型標準的擴展。
3.模型中繼
Modelook的模型中繼功能支持異構模型的導入導出,例如支持從DOORS需求管理工具及word文檔導入需求數據模型,支持導入Rhapsody的SysML模型數據以及基于SysML模型導出生成modelica模型等。

導入需求示意
4.系統仿真分析
a)功能邏輯仿真
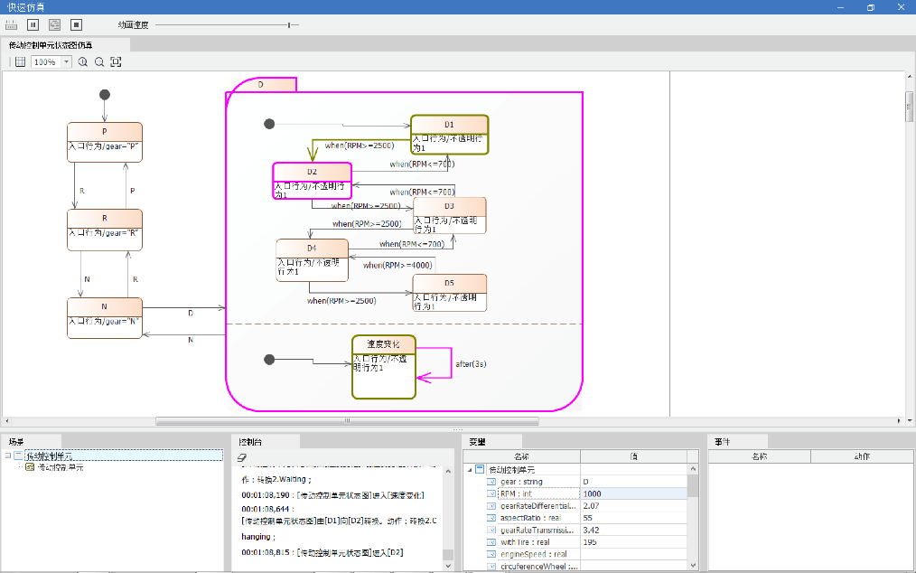
Modelook支持基于SCXML標準的狀態圖仿真和基于fUML標準的活動圖仿真,借助活動圖和狀態圖可以實現系統邏輯的仿真驗證。如下圖案例,以狀態圖和不透明行為描述汽車傳動系統的功能邏輯,通過執行模型驗證傳動系統的功能運行邏輯。

狀態圖仿真示意
b)參數圖仿真解算
Modelook支持SysML參數圖解算,借助內置解算器或MATLAB等外部解算器對創建的參數圖進行解算可以實現系統的性能需求驗證及架構選優。如下圖案例所示,參數圖描述舵軸強度估算模型,Modelook通過參數圖仿真引擎調用外部解算器,計算返回結果,驗證此系統設計方案的舵軸強度是否滿足相應的系統指標。

參數圖解算示意
c)多模型聯合仿真
Modelook支持SysML模型與其它專業模型的聯合仿真,例如行為模型與STK模型的聯合仿真,參數模型與modelica等數學模型的聯合仿真等。如下圖案例所示,從STK模型中獲取三維位置約束模型數據,以此提升系統功能邏輯仿真的保真度。

STK模型聯合仿真
5.異構模型關聯管理
Modelook通過集成專業模型數據,實現以系統模型為核心,銜接其它多維度模型的MDE(模型驅動工程)研發環境,確保復雜工程系統從系統級模型到各專業模型的模型一致性。
6.模型庫
Modelook基于Modelib插件支持模型庫創建及復用功能,能夠支持用戶將系統設計階段需要的系統級模型、專業算法、工業設計類APP等模型封裝為模型庫中的內容進行積累和復用建模。

基于模型庫的建模示意
7.協同建模
Modelook通過協同服務器為用戶提供C/S架構部署形式,實現基于統一模型數據源的團隊協同功能,可以支持用戶進行團隊協同建模、基于WEB的發布評審等。

基于web的發布評閱
8.文檔自動生成
Modelook支持創建文檔模板,通過對文檔模板中的指定位置添加標簽,并為書簽建立與模型數據的關聯關系,從而最終實現基于標簽+模型數據的設計文檔自動生成功能,較少設計師的重復工作量。

基于模型數據的文檔生成
(四)、功能和技術指標優勢
指標1:支持SysML建模,相關描述:完整支持SysML1.6標準中定義的元模型及9張圖,并支持構造性擴展機制。
指標2:支持模型仿真,相關描述:支持基于fUML標準的活動圖仿真、支持基于SCXML標準的狀態圖仿真和SysML參數圖解算。
指標3:第三方工具集成,相關描述:集成常用的DOORS、Matlab、IDE、WORD等工具。
三、技術方案說明
(一)、工業APP架構
Modelook由不同模塊組成,功能架構如下圖所示。

Modelook架構
SysML建模模塊:支持SysML建模、圖表矩陣建模、基于概要文件的方法論定制及領域模型擴展功能。
仿真模塊:支持活動圖/狀態圖仿真及與多模型的聯合仿真。
參數圖解算模塊:支持調用內置解算器或MATLAB等專業工具作為解算器進行參數圖仿真。
測試用例生成模塊:支持基于SysML模型生成測試用例用于測試。
模型中繼模塊:支持基于SysML導出生成modelica模型。支持導入DOORS需求模型等。
異構模型關聯管理模塊:支持以SysML模型為核心創建與需求、結構、仿真等其它異構模型間的關聯關系,并進行影響性分析。
模型庫模塊:支持系統級知識的模型化積累及復用。
協同模塊:由服務端和web端組成,支持基于WEB的模型查看、模型審閱及模型數據管理,支持基于統一數據源的協同建模。
(二)、工業APP關鍵技術
1.圖形化建模技術
支持圖形化拖拽建模,通過模型視圖與數據的解耦支持模型在不同視圖的復用并確保不同視圖間模型的一致性。為用戶提供簡潔快速的建模操作方式,提高建模效率。
2.模型仿真技術
基于模型語義實現模型仿真,構建狀態圖仿真引擎、活動圖仿真引擎和參數圖解算器,將模型轉換為引擎可識別的語義并驅動模型仿真。
3.模型集成技術
通過模型集成技術,實現需求模型、Matlab模型、Modelica模型及FMU等常見模型的集成,支持SysML模型與其他模型間的轉換和關聯。
4.文檔生成技術
通過模型標簽+模型數據的方式,實現基于模型導出生成word文檔。
四、應用情況描述
(一)、應用場景描述
對于復雜產品來說,從縱向維度上解耦一般可分為六層,常見復雜工程系統為第5層,例如飛機、航母、坦克等。由眾多復雜系統進一步構成為具備某維度能力可稱之為體系系統,常見如反導攔截系統,航空運輸系統等。復雜系統往往是由各個專業子系統構成、例如航空電子系統、控制系統等。由子系統往下依次可分為部件級、組件級和元器件/零件級。再往下就是由各種物理材料,一般不具備傳統意義上的功能。從上述可以看出,隨著層級越高,其功能的復雜程度越高,Modelook等類MBSE工具就越適用。

復雜產品層級
總的來說,針對國內裝備工業來說,Modelook主要適用于航空、航天、電子、船舶等幾大軍工領域中的復雜武器裝備系統級、子系統研制單位,用于總體專業或系統專業的工程師,在裝備論證及系統方案設計階段使用。
(二)、商業化情況
在某航天研究所外貿項目中,使用Modelook完成面向導彈發射車的體系級建模,圖形化展示該裝備在整個作戰場景中的應用。隨后完成裝備的系統級建模,準據的描述了系統的需求、功能及架構,并通過功能邏輯仿真的手段對系統的運行邏輯進行演示。改進基于文檔的形式無法對裝備進行直觀展示的狀況,提升和外方的溝通效率。

案例示意